Barbican/Blueprints/ssl-certificates
< Barbican | Blueprints
- Launchpad 条目: https://blueprints.launchpad.net/barbican/+spec/add-ssl-ca-support
- 创建时间: 2014年3月27日
- 更新时间: 2014年3月31日
- 贡献者: Chad Lung, Doug Mendizabal, Lisa Clark, Sheena Gregson, John Wood, Jarret Raim, Paul Kehrer, Steven Gonzales, John Vrbanac
摘要
此蓝图涉及通过 Barbican 支持从全局受信任的以及内部证书颁发机构订购(新的)和修改(现有的)SSL 证书。
描述
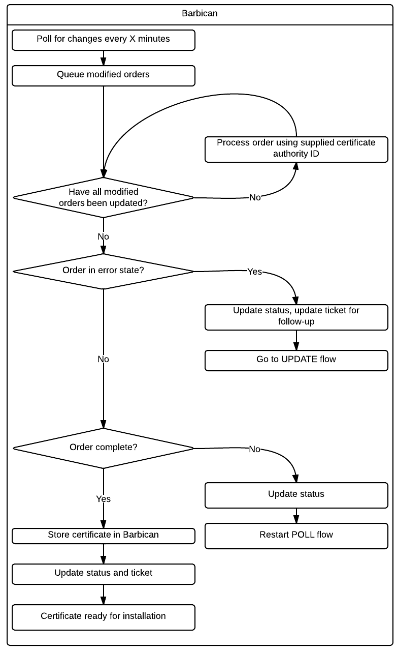
以下是与 Barbican 实现 SSL 证书生命周期管理相关的拟议工作流程图和详细信息。
计划是使其具有足够的通用性,以便可以为许多证书颁发机构后端(例如 Symantec、Dogtag 等)创建插件。这些插件将通过 Barbican 启用。Barbican 将充当代理,将传入的订单(证书)发送到适当的插件。所有插件将共享一个通用接口。发布新证书和修改现有证书的工作流程将位于插件内部。
常见状态
- 待处理(未颁发,无错误)
- 错误(非致命性,可修复)
- 失败(致命错误)
- 成功(订单完成)
证书颁发机构订单流程
证书颁发机构订单流程
证书颁发机构更新流程
拟议的变更
这是一个正在进行中的工作
- Barbican 需要进行修改,以允许根据订单类型调用插件
- 调查应如何分发警报,并相应地构建该部分
- 请参阅 参考部分,了解这项工作所依赖的其他蓝图
参考文献
[1] 蓝图:添加 SSL CA 支持
[4] 依赖蓝图:实现密钥容器


